This website requires JavaScript.
Explore
Help
Sign In
aji
/
authsquare
Watch
1
Star
0
Fork
0
You've already forked authsquare
Code
Issues
Pull Requests
Actions
Packages
Projects
Releases
Wiki
Activity
14e42bc0d4
authsquare
/
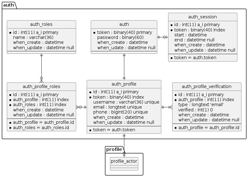
diagram
/
erd.png
ditaajipratama
bb29d00146
Add ER-Diagram
2024-06-17 17:52:53 +07:00
38 KiB
798x569px
Raw
History